找回密碼
 新用戶註冊
搜索
熱搜: hifi av 音樂
樓主: kwonghiend

[數碼線] Lan 線推介?

[複製鏈接]
發表於 2021-4-14 09:53:32 | 顯示全部樓層
davidphtsui 發表於 2021-4-14 08:39
小弟覺得Router去Switch嗰條Lan線未必咁重要。我建議你借一個Uptone Etheregen,一個線性power supply供電 ...

Thank you for your suggestion David hing!

回復

使用道具 舉報

發表於 2021-4-14 10:00:06 | 顯示全部樓層
本帖最後由 Howenintco 於 2021-4-14 11:06 編輯

多謝這位資深發燒客用六條JCAT Signature Gold M12XRJ45 + N&E Audio Fiberbox II Extreme + JCAT Optimo 3 Duo (12v+12v) 火牛推兩隻M12 Switch Gold
6lan.jpg

評分

1

查看全部評分

回復

使用道具 舉報

發表於 2021-4-14 10:06:11 | 顯示全部樓層
Howenintco 發表於 2021-4-14 10:00
多謝這位資深發燒客用六條JCAT Signature Gold + N&E Audio Fiberbox II Extreme + JCAT Optimo 3 Duo (12v ...

WOW
回復

使用道具 舉報

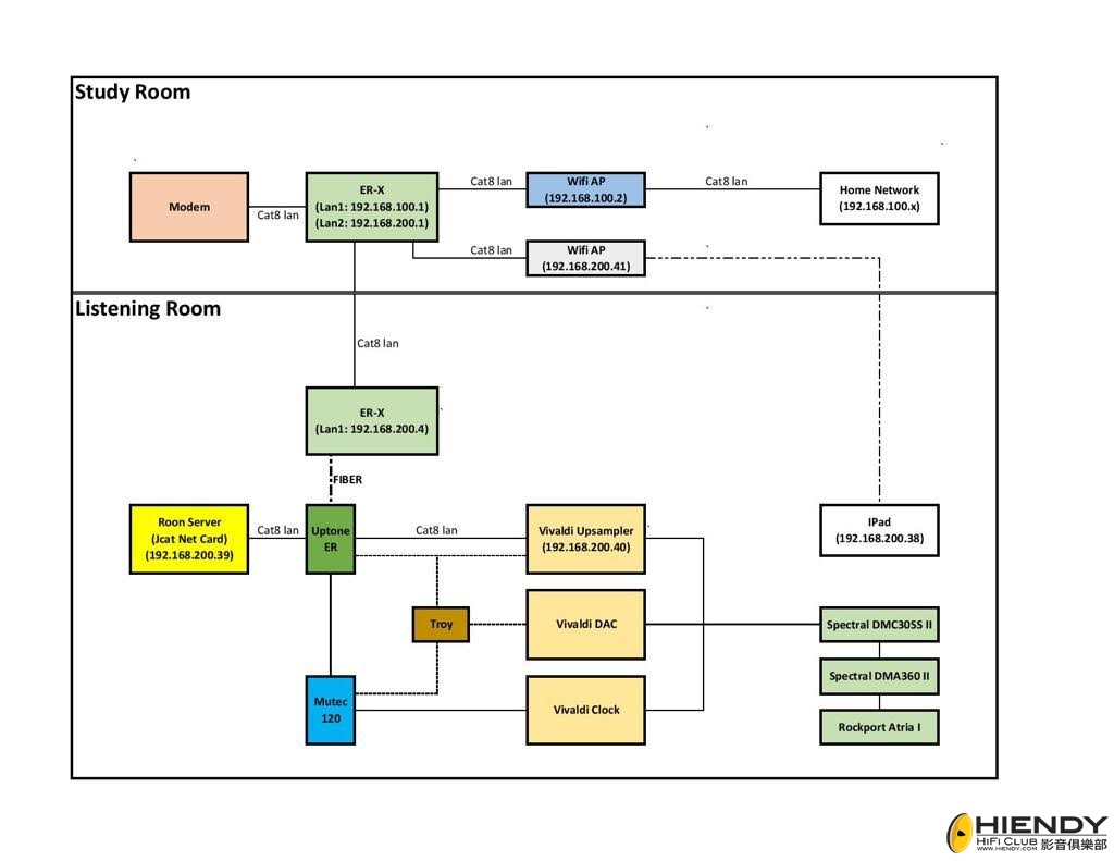
發表於 2021-4-14 11:03:29 | 顯示全部樓層
shakeboomboom 發表於 2021-4-14 04:46
vhs兄, Sablon Ethernet 2020是否適合用喺router同network switch 之間呢?  謝謝!

Router 同 audio-grade network switch 之間,我用 SFP.

如果只得一個 internet provider, 先分開 home network 及 audio network (見圖),提升會更明顯.



6AD4E079-5FBE-4DB2-A218-CC067E60CD74.jpeg

評分

1

查看全部評分

回復

使用道具 舉報

發表於 2021-4-14 11:36:40 | 顯示全部樓層
vhs 發表於 2021-4-14 11:03
Router 同 audio-grade network switch 之間,我用 SFP.

如果只得一個 internet provider, 先分開 home ...

Thanks vhs hing for the explanation!
回復

使用道具 舉報

發表於 2021-4-15 11:33:25 | 顯示全部樓層
shakeboomboom 發表於 2021-4-14 11:36
Thanks vhs hing for the explanation!

最好 WiFi router 也不用. iPad 用 lan 線入 audio-grade switch, 背景寧靜度會提高。
6E2AF26A-CF0D-4863-B343-8164C86D239C.jpeg
回復

使用道具 舉報

發表於 2021-4-15 13:37:07 | 顯示全部樓層
vhs 發表於 2021-4-15 11:33
最好 WiFi router 也不用. iPad 用 lan 線入 audio-grade switch, 背景寧靜度會提高。

係喎!可以咁玩。
點解我之前諗唔到呢
回復

使用道具 舉報

 樓主| 發表於 2021-4-16 12:53:18 | 顯示全部樓層
vhs 發表於 2021-4-14 11:03
Router 同 audio-grade network switch 之間,我用 SFP.

如果只得一個 internet provider, 先分開 home ...

無諗過加多啲 Switch 可以再好聲D,試吓先,謝謝推介
回復

使用道具 舉報

發表於 2021-4-27 22:45:57 | 顯示全部樓層
dennis88 發表於 2021-4-10 12:48
https://shunyata.com/products/digital-cables/omega-series-digital-cables/omega-ethernet-new/

呢條好嘢呀,我試左好短時間就落咗訂,下個月中應該到香港
回復

使用道具 舉報

發表於 2021-4-28 12:40:11 | 顯示全部樓層
Jerjer 發表於 2021-4-27 22:45
呢條好嘢呀,我試左好短時間就落咗訂,下個月中應該到香港

請問在口哪裡有售?
回復

使用道具 舉報

發表於 2021-4-28 16:50:59 | 顯示全部樓層
whamo 發表於 2021-4-28 12:40
請問在口哪裡有售?

中環揸的士
回復

使用道具 舉報

發表於 2021-5-13 16:29:23 | 顯示全部樓層
借位問下,SOULUTION前後級連接可以用咩LAN線?
回復

使用道具 舉報

發表於 2021-10-3 20:25:20 | 顯示全部樓層
vhs 發表於 2021-4-14 11:03
Router 同 audio-grade network switch 之間,我用 SFP.

如果只得一個 internet provider, 先分開 home ...

vhs兄, 麻煩你PM我 EdgeX 與 EtherRegrn 用嘅SFP transceiver及fibre cable牌子/型號,同埋響邊度買?我啱啱開始玩唔識。感謝????????
回復

使用道具 舉報

您需要登錄後才可以回帖 登錄 | 新用戶註冊

本版積分規則

Archiver|小黑屋|聯絡我們|刊登廣告|Hiendy.com 影音俱樂部 一個屬於音響愛好者的家

GMT+8, 2025-11-10 09:57 , Processed in 0.057534 second(s), 20 queries .

Powered by Discuz! X3.5

© 2001-2024 Discuz! Team.

快速回復 返回頂部 返回列表